Products & Services  >  Stamping  >  Project Mangement Capability
Project Mangement Capability

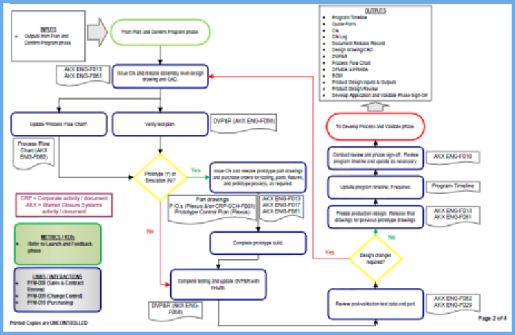
Projects are professionally supported with Program Management being the central contact and communications conduit for our customers:

Search

What you're looking for